1.显卡ROM准备
需要将显卡ROM上传到/usr/share/kvm/目录,可在PE环境下提取独显ROM
root@pve:~# ls /usr/share/kvm/rx570.rom
/usr/share/kvm/rx570.rom
root@pve:~#
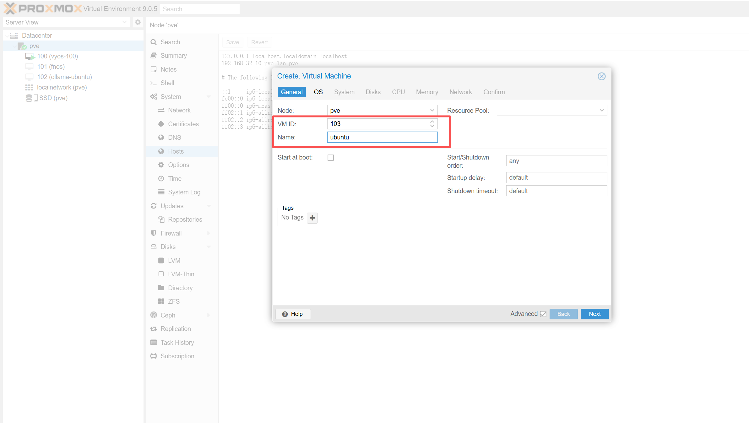
2.虚拟机创建
2.1 ubuntu虚拟机pve配置创建
- 设置主机名和VM ID
  
- 配置安装的镜像
  
- 配置主板类型和SCSI类型
  
- 配置虚拟磁盘信息
  
- 配置虚拟CPU
  
- 配置虚拟机内存大小
  
- 配置虚拟机网络
  
- 确认虚拟机配置
  
2.2 在PVE中对ubuntu虚拟机中直通显卡
- 添加显卡PCI
  
- 添加显卡HDMI声音输出
  
2.3 在配置文件中调用显卡rom
root@pve:~# cat /etc/pve/qemu-server/102.conf
agent: 1
boot: order=scsi0;ide2;net0
cores: 4
cpu: x86-64-v2-AES
hostpci0: 0000:0b:00.0,pcie=1,romfile=rx570.rom
hostpci1: 0000:0b:00.1,pcie=1
ide2: none,media=cdrom
machine: q35
memory: 16384
meta: creation-qemu=10.0.2,ctime=1755722478
name: ollama-ubuntu
net0: virtio=BC:24:11:E6:56:EF,bridge=vmbr1,firewall=1
numa: 0
ostype: l26
scsi0: SSD:102/vm-102-disk-0.qcow2,iothread=1,size=200G
scsihw: virtio-scsi-single
smbios1: uuid=c6d48b69-c1eb-492f-8b99-c96ef1c99bfb
sockets: 1
vmgenid: 943ee7a9-668b-458a-9c35-c8f58f765c37
root@pve:~#
3. 在ubuntu虚拟机中查看显卡
linux@linux:~$ lsmod | grep amd
amdgpu              17133568  0
amdxcp                 12288  1 amdgpu
drm_exec               12288  1 amdgpu
gpu_sched              61440  1 amdgpu
drm_buddy              20480  1 amdgpu
drm_suballoc_helper    16384  1 amdgpu
drm_display_helper    237568  1 amdgpu
i2c_algo_bit           16384  1 amdgpu
video                  77824  1 amdgpu
drm_ttm_helper         12288  3 bochs,drm_vram_helper,amdgpu
ttm                   110592  3 drm_vram_helper,amdgpu,drm_ttm_helper
linux@linux:~$ 
linux@linux:~$ lspci | grep -i 'vga\|amd\|radeon'
00:01.0 VGA compatible controller: Device 1234:1111 (rev 02)
01:00.0 VGA compatible controller: Advanced Micro Devices, Inc. [AMD/ATI] Ellesmere [Radeon RX 470/480/570/570X/580/580X/590] (rev ef)
02:00.0 Audio device: Advanced Micro Devices, Inc. [AMD/ATI] Ellesmere HDMI Audio [Radeon RX 470/480 / 570/580/590]
linux@linux:~$
linux@linux:~$ neofetch .-/+oossssoo+/-.               linux@linux `:+ssssssssssssssssss+:`           ----------- -+ssssssssssssssssssyyssss+-         OS: Ubuntu 24.04.2 LTS x86_64 .ossssssssssssssssssdMMMNysssso.       Host: KVM/QEMU (Standard PC (Q35 + ICH9, 2009) pc-q35-10.0) /ssssssssssshdmmNNmmyNMMMMhssssss/      Kernel: 6.8.0-78-generic +ssssssssshmydMMMMMMMNddddyssssssss+     Uptime: 6 mins /sssssssshNMMMyhhyyyyhmNMMMNhssssssss/    Packages: 847 (dpkg) 
.ssssssssdMMMNhsssssssssshNMMMdssssssss.   Shell: bash 5.2.21 
+sssshhhyNMMNyssssssssssssyNMMMysssssss+   Resolution: 1280x800 
ossyNMMMNyMMhsssssssssssssshmmmhssssssso   Theme: Adwaita [GTK3] 
ossyNMMMNyMMhsssssssssssssshmmmhssssssso   Icons: Adwaita [GTK3] 
+sssshhhyNMMNyssssssssssssyNMMMysssssss+   Terminal: /dev/pts/0 
.ssssssssdMMMNhsssssssssshNMMMdssssssss.   CPU: QEMU Virtual version 2.5+ (4) @ 3.399GHz /sssssssshNMMMyhhyyyyhdNMMMNhssssssss/    GPU: AMD ATI Radeon RX 470/480/570/570X/580/580X/590 +sssssssssdmydMMMMMMMMddddyssssssss+     Memory: 401MiB / 15993MiB /ssssssssssshdmNNNNmyNMMMMhssssss/.ossssssssssssssssssdMMMNysssso.                               -+sssssssssssssssssyyyssss+-                                 `:+ssssssssssssssssss+:`.-/+oossssoo+/-.linux@linux:~$ 
